One of the best phones of 2019, the Xiaomi Mi Note 10, didn’t see a successor last year, which had...
Logitech’s Rally family of systems. Logitech Logitech launched a set of appliances and gear for video conferencing rooms of all...
Data has verily been described as the “new oil” and every web-based enterprise is on the lookout for more of...
Facebook’s WhatsApp is changing its privacy policy on Feb. 8, when it will begin to share some user information with...
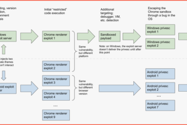
Image: Google Project Zero Google published a six-part report today detailing a sophisticated hacking operation that the company detected in...
After months of wondering if there would even be a 2020/21 college football season, the NCAA hit the gridiron again...
Seven days after facing off in Cleveland, the Browns and Steelers go at it again tonight – this time in...
Considering the Samsung Galaxy S21 family of phones is expected to be unveiled this coming Thursday, January 14, it’s no...
Last year’s landmark 100th NFL season lived up to all expectations and then some. While the 2020/21 campaign got off...
A group of Amazon corporate employees is calling on the company to stop providing cloud services to Parler, a social...
The NFL playoffs are serving up a clash between two NFC West today for the second game of Super Wild...
Apple removed Parler, an app popular with Trump supporters, from its iPhone App Store on Saturday. Apple said that posts...













